Addon Printful
1. What is the Addon Printful?
Printful is a print-on-demand and drop-shipping platform that allows you to create & sell your custom design products online. The addon printful is a bridge that integrates Lumise and WooCommerce to Printful and supports users to sample the base product from the printful page to create designs with the Lumise plugin.
Click HERE to watch the video about how the Printful addon works in Lumise.
2. How it works
Step 1: Get the store API
Access to the Printful website to get your store API.
After registering the printful account, go to Store --> Create then active it.

Go to Settings > API to copy the API key.

You'll need to encode the API before enter it in the add-on settings. Please go to HERE to encode the API.
Step 2: Addon settings
You go to addon settings enter the encrypted API.

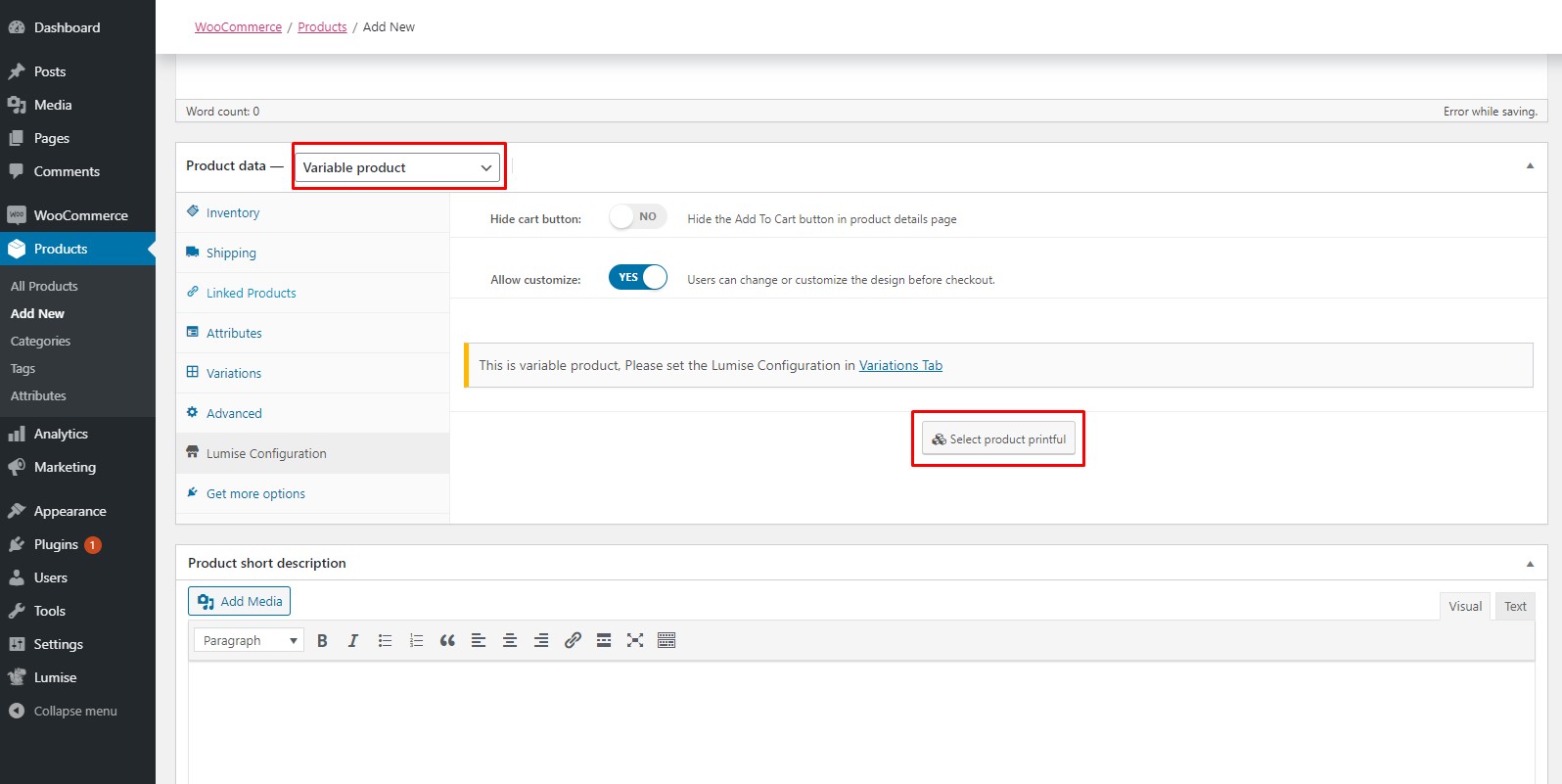
Step 3: Create a product with Printful
Create a variation product then choose Lumise Configuration to select products base from Printful.

Last updated
Was this helpful?